Авторизация новых пользователей на одном из моих сайтов через...

Спасибо GPT, ведь я уже подзабыл, как писать cURL запросы в PHP
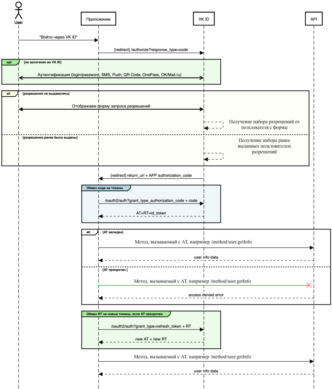
А еще в документации появились такие диаграммы
UPD, а что если перевести сервис на streamlit, было бы красиво/быстро и модно, жаль хостинг не поддерживает


